0
CC2540
  • CC2540
  • CC2540

CC2540

ACTIVE

Bluetooth® Low Energy wireless MCU with USB

Texas Instruments CC2540 Product Info

1 April 2026 0

Parameters

CPU core

8051

Technology

Bluetooth® LE

Protocols

Bluetooth® Low Energy

Flash memory (kByte)

256

RAM (kByte)

8

Peripherals

1 comparator, 12-bit ADC 8-channel, 2 SPI, 2 UART, 4 timers, USB

Number of GPIOs

21

Security

Cryptographic acceleration, Device attestation & anti-counterfeit, Secure debug, Software IP protection

Type

Wireless MCU

Sensitivity (best) (dBm)

-93

Operating temperature range (°C)

-40 to 85

Edge AI enabled

No

Package

VQFN (RHA)-40-36 mm² 6 x 6

Features

  • True Single-Chip BLE Solution: CC2540 Can Run Both Application and BLE Protocol
    Stack, Includes Peripherals to Interface With Wide Range of Sensors, Etc.
  • 6-mm × 6-mm Package
  • RF
    • Bluetooth low energy technology Compatible
    • Excellent Link Budget (up to 97 dB), Enabling Long-Range
      Applications Without External Front End
    • Accurate Digital Received Signal-Strength Indicator (RSSI)
    • Suitable for Systems Targeting Compliance With Worldwide
      Radio Frequency Regulations: ETSI EN 300 328 and
      EN 300 440 Class 2 (Europe), FCC CFR47
      Part 15 (US), and ARIB STD-T66 (Japan)
  • Layout
    • Few External Components
    • Reference Design Provided
    • 6-mm × 6-mm QFN40 Package
  • Low Power
    • Active Mode RX Down to 19.6 mA
    • Active Mode TX (–6 dBm): 24 mA
    • Power Mode 1 (3-µs Wake-Up): 235 µA
    • Power Mode 2 (Sleep Timer On): 0.9 µA
    • Power Mode 3 (External Interrupts): 0.4 µA
    • Wide Supply Voltage Range (2 V–3.6 V)
    • Full RAM and Register Retention in All Power Modes
  • TPS62730 Compatible
    Low Power in Active Mode
    • RX Down to 15.8 mA (3 V Supply)
    • TX (-6 dBm): 18.6 mA (3 V Supply)
  • Microcontroller
    • High-Performance and Low-Power 8051 Microcontroller Core
    • In-System-Programmable Flash, 128 KB or 256 KB
    • 8-KB SRAM
  • Peripherals
    • 12-Bit ADC with Eight Channels and Configurable Resolution
    • Integrated High-Performance Op-Amp and Ultralow-Power Comparator
    • General-Purpose Timers (One 16-Bit, Two 8-Bit)
    • 21 General-Purpose I/O Pins (19× 4 mA, 2× 20 mA)
    • 32-kHz Sleep Timer With Capture
    • Two Powerful USARTs With Support for Several Serial Protocols
    • Full-Speed USB Interface
    • IR Generation Circuitry
    • Powerful Five-Channel DMA
    • AES Security Coprocessor
    • Battery Monitor and Temperature Sensor
    • Each CC2540 Contains a Unique 48-bit IEEE Address
  • Software Features
    • Bluetooth v4.0 Compliant Protocol Stack
      for Single-Mode BLE Solution
      • Complete Power-Optimized Stack, Including Controller and
        Host
        • GAP – Central, Peripheral, Observer, or Broadcaster
          (Including Combination Roles)
        • ATT / GATT – Client and Server
        • SMP – AES-128 Encryption and Decryption
        • L2CAP
      • Sample Applications and Profiles
        • Generic Applications for GAP Central and Peripheral Roles
        • Proximity, Accelerometer, Simple Keys, and Battery GATT Services
      • Multiple Configuration options
        • Single-Chip Configuration, Allowing Application to Run on CC2540
        • Network Processor Interface for Applications Running on an External Microcontroller
      • BTool – Windows PC Application for Evaluation, Development, and Test
    • Development Tools
      • CC2540 Mini Development Kit
      • SmartRF Software
      • Supported by IAR Embedded Workbench Software for 8051
  • APPLICATIONS
    • 2.4-GHz Bluetooth low energy Systems
    • Mobile Phone Accessories
    • Sports and Leisure Equipment
    • Consumer Electronics
    • Human Interface Devices (Keyboard, Mouse, Remote Control)
    • USB Dongles
    • Health Care and Medical
  • CC2540 with TPS62730
    • TPS62730 is a 2 MHz Step Down Converter with Bypass Mode
    • Extends Battery Lifetime by up to 20%
    • Reduced Current in TX and RX
    • 30 nA Bypass Mode Current to Support Low Power Modes
    • RF Performance Unchanged
    • Small Package Allows for Small Solution Size
    • CC2540 Controllable
  • All other trademarks are the property of their respective owners

    • True Single-Chip BLE Solution: CC2540 Can Run Both Application and BLE Protocol
      Stack, Includes Peripherals to Interface With Wide Range of Sensors, Etc.
    • 6-mm × 6-mm Package
    • RF
      • Bluetooth low energy technology Compatible
      • Excellent Link Budget (up to 97 dB), Enabling Long-Range
        Applications Without External Front End
      • Accurate Digital Received Signal-Strength Indicator (RSSI)
      • Suitable for Systems Targeting Compliance With Worldwide
        Radio Frequency Regulations: ETSI EN 300 328 and
        EN 300 440 Class 2 (Europe), FCC CFR47
        Part 15 (US), and ARIB STD-T66 (Japan)
    • Layout
      • Few External Components
      • Reference Design Provided
      • 6-mm × 6-mm QFN40 Package
    • Low Power
      • Active Mode RX Down to 19.6 mA
      • Active Mode TX (–6 dBm): 24 mA
      • Power Mode 1 (3-µs Wake-Up): 235 µA
      • Power Mode 2 (Sleep Timer On): 0.9 µA
      • Power Mode 3 (External Interrupts): 0.4 µA
      • Wide Supply Voltage Range (2 V–3.6 V)
      • Full RAM and Register Retention in All Power Modes
    • TPS62730 Compatible
      Low Power in Active Mode
      • RX Down to 15.8 mA (3 V Supply)
      • TX (-6 dBm): 18.6 mA (3 V Supply)
    • Microcontroller
      • High-Performance and Low-Power 8051 Microcontroller Core
      • In-System-Programmable Flash, 128 KB or 256 KB
      • 8-KB SRAM
    • Peripherals
      • 12-Bit ADC with Eight Channels and Configurable Resolution
      • Integrated High-Performance Op-Amp and Ultralow-Power Comparator
      • General-Purpose Timers (One 16-Bit, Two 8-Bit)
      • 21 General-Purpose I/O Pins (19× 4 mA, 2× 20 mA)
      • 32-kHz Sleep Timer With Capture
      • Two Powerful USARTs With Support for Several Serial Protocols
      • Full-Speed USB Interface
      • IR Generation Circuitry
      • Powerful Five-Channel DMA
      • AES Security Coprocessor
      • Battery Monitor and Temperature Sensor
      • Each CC2540 Contains a Unique 48-bit IEEE Address
    • Software Features
      • Bluetooth v4.0 Compliant Protocol Stack
        for Single-Mode BLE Solution
        • Complete Power-Optimized Stack, Including Controller and
          Host
          • GAP – Central, Peripheral, Observer, or Broadcaster
            (Including Combination Roles)
          • ATT / GATT – Client and Server
          • SMP – AES-128 Encryption and Decryption
          • L2CAP
        • Sample Applications and Profiles
          • Generic Applications for GAP Central and Peripheral Roles
          • Proximity, Accelerometer, Simple Keys, and Battery GATT Services
        • Multiple Configuration options
          • Single-Chip Configuration, Allowing Application to Run on CC2540
          • Network Processor Interface for Applications Running on an External Microcontroller
        • BTool – Windows PC Application for Evaluation, Development, and Test
      • Development Tools
        • CC2540 Mini Development Kit
        • SmartRF Software
        • Supported by IAR Embedded Workbench Software for 8051
  • APPLICATIONS
    • 2.4-GHz Bluetooth low energy Systems
    • Mobile Phone Accessories
    • Sports and Leisure Equipment
    • Consumer Electronics
    • Human Interface Devices (Keyboard, Mouse, Remote Control)
    • USB Dongles
    • Health Care and Medical
  • CC2540 with TPS62730
    • TPS62730 is a 2 MHz Step Down Converter with Bypass Mode
    • Extends Battery Lifetime by up to 20%
    • Reduced Current in TX and RX
    • 30 nA Bypass Mode Current to Support Low Power Modes
    • RF Performance Unchanged
    • Small Package Allows for Small Solution Size
    • CC2540 Controllable
  • All other trademarks are the property of their respective owners

    Description

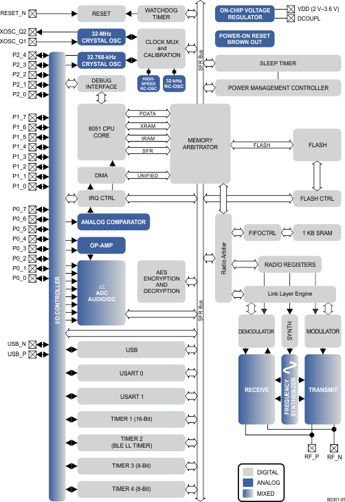
    The CC2540 is a cost-effective, low-power, true system-on-chip (SoC) for Bluetooth low energy applications. It enables robust BLE master or slave nodes to be built with very low total bill-of-material costs. The CC2540 combines an excellent RF transceiver with an industry-standard enhanced 8051 MCU, in-system programmable flash memory, 8-KB RAM, and many other powerful supporting features and peripherals. The CC2540 is suitable for systems where very low power consumption is required. Very low-power sleep modes are available. Short transition times between operating modes further enable low power consumption.

    The CC2540 comes in two different versions: CC2540F128/F256, with 128 and 256 KB of flash memory, respectively.

    Combined with the Bluetooth low energy protocol stack from Texas Instruments, the CC2540F128/F256 forms the market’s most flexible and cost-effective single-mode Bluetooth low energy solution.

    The CC2540 is a cost-effective, low-power, true system-on-chip (SoC) for Bluetooth low energy applications. It enables robust BLE master or slave nodes to be built with very low total bill-of-material costs. The CC2540 combines an excellent RF transceiver with an industry-standard enhanced 8051 MCU, in-system programmable flash memory, 8-KB RAM, and many other powerful supporting features and peripherals. The CC2540 is suitable for systems where very low power consumption is required. Very low-power sleep modes are available. Short transition times between operating modes further enable low power consumption.

    The CC2540 comes in two different versions: CC2540F128/F256, with 128 and 256 KB of flash memory, respectively.

    Combined with the Bluetooth low energy protocol stack from Texas Instruments, the CC2540F128/F256 forms the market’s most flexible and cost-effective single-mode Bluetooth low energy solution.

    Subscribe to Welllinkchips !
    Your Name
    * Email
    Submit a request