0
BQ40Z80
  • BQ40Z80
  • BQ40Z80

BQ40Z80

ACTIVE

2-s to 6-s battery pack manager with Impedance Track™ gas gauging

Texas Instruments BQ40Z80 Product Info

1 April 2026 0

Parameters

Cell chemistry

Li-Ion/Li-Polymer, LiFePO4

Number of series cells

2-4 Cells, >4 Cells

Communication interface

SMBus

Battery capacity (min) (mAh)

500

Battery capacity (max) (mAh)

65000

Implementation

Pack

External capacity indication

LED

Features

Cell balancing, ECC authentication, Impedance Track™ algorithm, Integrated Protector, SHA-1 Authentication, Turbo Mode

Operating temperature range (°C)

-40 to 85

Cell balancing

External, Internal

Rating

Catalog

Package

VQFN (RSM)-32-16 mm² 4 x 4

Features

  • Fully integrated 2-series to 6-series Li-ion or Li-polymer cell battery pack manager and protection
  • Next-generation patented Impedance Track™ technology accurately measures available charge in Li-ion and Li-polymer batteries
  • Configurable multifunction pins to support a variety of applications
  • Supports either elliptic curve cryptography (ECC) or SHA-1 authentication
  • High-side N-channel protection FET drive
  • Integrated cell balancing while charging or at rest
  • Supports 29Ah batteries natively, and larger capacities with scaling
  • Full array of programmable protection features
    • Voltage
    • Current
    • Temperature
    • Charge timeout
    • CHG/DSG FETs
    • AFE
  • Sophisticated charge algorithms
    • JEITA
    • Enhanced charging
    • Adaptive charging
    • Cell balancing
  • Supports TURBO Mode 2.0/Intel Dynamic Battery Power Technology (DBPTv2)
  • Diagnostic lifetime data monitor and black box recorder
  • LED display
  • Supports two-wire SMBus v1.1 interface
  • IATA support
  • Compact package: 32-lead QFN (RSM)
  • Fully integrated 2-series to 6-series Li-ion or Li-polymer cell battery pack manager and protection
  • Next-generation patented Impedance Track™ technology accurately measures available charge in Li-ion and Li-polymer batteries
  • Configurable multifunction pins to support a variety of applications
  • Supports either elliptic curve cryptography (ECC) or SHA-1 authentication
  • High-side N-channel protection FET drive
  • Integrated cell balancing while charging or at rest
  • Supports 29Ah batteries natively, and larger capacities with scaling
  • Full array of programmable protection features
    • Voltage
    • Current
    • Temperature
    • Charge timeout
    • CHG/DSG FETs
    • AFE
  • Sophisticated charge algorithms
    • JEITA
    • Enhanced charging
    • Adaptive charging
    • Cell balancing
  • Supports TURBO Mode 2.0/Intel Dynamic Battery Power Technology (DBPTv2)
  • Diagnostic lifetime data monitor and black box recorder
  • LED display
  • Supports two-wire SMBus v1.1 interface
  • IATA support
  • Compact package: 32-lead QFN (RSM)

Description

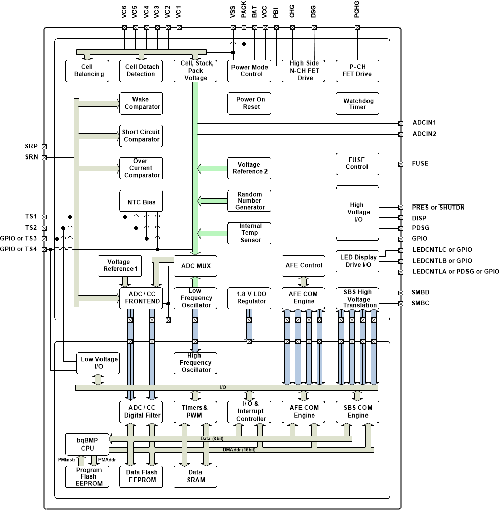
The BQ40Z80 device is a fully integrated, single-chip option that incorporates patented Impedance Track technology. The BQ40Z80 device provides a range of features for gas gauging, protection, and authentication, supporting 2-series to 6-series cell Li-ion and Li-polymer battery packs.

Using integrated high-performance analog peripherals, the BQ40Z80 device measures and maintains an accurate record of available capacity, voltage, current, temperature, and other critical parameters in Li-ion or Li-polymer batteries. The record is reported to the system host controller over an SMBus v1.1 compatible interface.

Elliptic curve cryptography (ECC) or SHA-1 authentication with secure memory for authentication keys enables identification of genuine battery packs.

The BQ40Z80 device supports TURBO Mode 2.0/Intel Dynamic Battery Power Technology (DBPTv2) by providing the available max power and max current to the host system. The device has eight multifunction pins that can be configured as thermal inputs, ADC inputs, general purpose input/output (GPIO) pins, a presence pin, LED functions, display button input, or other functions. Status and flag registers are mappable to the GPIOs and used as interrupts to the host processor.

The BQ40Z80 device provides software-based 1st- and 2nd-level safety protection against overvoltage, undervoltage, overcurrent, short-circuit current, overload, and overtemperature conditions, as well as other pack-related and cell-related faults. The compact 32-lead QFN package minimizes the cost and size for smart batteries, while providing maximum functionality and safety for battery gauging applications.

The BQ40Z80 device is a fully integrated, single-chip option that incorporates patented Impedance Track technology. The BQ40Z80 device provides a range of features for gas gauging, protection, and authentication, supporting 2-series to 6-series cell Li-ion and Li-polymer battery packs.

Using integrated high-performance analog peripherals, the BQ40Z80 device measures and maintains an accurate record of available capacity, voltage, current, temperature, and other critical parameters in Li-ion or Li-polymer batteries. The record is reported to the system host controller over an SMBus v1.1 compatible interface.

Elliptic curve cryptography (ECC) or SHA-1 authentication with secure memory for authentication keys enables identification of genuine battery packs.

The BQ40Z80 device supports TURBO Mode 2.0/Intel Dynamic Battery Power Technology (DBPTv2) by providing the available max power and max current to the host system. The device has eight multifunction pins that can be configured as thermal inputs, ADC inputs, general purpose input/output (GPIO) pins, a presence pin, LED functions, display button input, or other functions. Status and flag registers are mappable to the GPIOs and used as interrupts to the host processor.

The BQ40Z80 device provides software-based 1st- and 2nd-level safety protection against overvoltage, undervoltage, overcurrent, short-circuit current, overload, and overtemperature conditions, as well as other pack-related and cell-related faults. The compact 32-lead QFN package minimizes the cost and size for smart batteries, while providing maximum functionality and safety for battery gauging applications.

Subscribe to Welllinkchips !
Your Name
* Email
Submit a request